

/简体中文/
/简体中文/
/多国语言/
/简体中文/
/多国语言/
/简体中文/
/中文/
/简体中文/
/简体中文/
/中文/
SmartInspect Professional 是一种先进的.NET记录,Java日志和Delphi测井仪器进行调试和监控软件应用程序。它可以帮助您识别错误,找到解决用户报告的问题,给你的软件在不同环境下如何进行精确的画面。无论您需要登录的开发阶段,在生产系统上或在客户现场,SmartInspect是完美的选择。

SmartInspect是一种先进的,创新的日志和调试工具。
它配备了3个本地的高性能日志库.NET,Java和德尔福。
包括用于分析的数据记录功能强大的浏览器应用程序。
SmartInspect支持多种日志协议,如日志文件。
命名管道以及TCP/ IP,并附带了一个灵活的日志服务器。
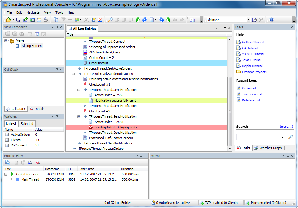
1. 控制台的最重要的部分是视图的概念。
一个视图显示你的日志条目。
你可以有多个视图来显示你的日志的不同部分。
每个视图可以有它自己的一套过滤器和书签。
2. 手表图形工具箱允许您跟踪变量值和资源。
如数据库连接和活动线程。通过分析应用程序的资源使用情况。
有可能以优化性能和识别瓶颈。
3. 不同的工具箱,您可以访问你的日志条目的重要信息。
有工具箱,以显示你的日志条目的调用堆栈跟踪变量值。
并显示出选定的日志条目的详细信息。
4. 该流程的工具箱给你一个概述了在当前日志中的线程和进程。
让您轻松地创建只有一个线程或进程的日志项新的筛选视图。
5. 查看器工具箱,您可以访问日志项的附加数据。
有许多不同的专门观众显示任何种类的数据。
控制台有一个图像浏览器,文本阅读器。
列表浏览器,对象检查,二进制文件查看器等等。
1. 安装 sitrial-3.3.9.166.exe
2. 打开安装文件夹
3. 复制 Patch.exe 到安装文件夹
4. 运行 Patch.exe
5. 破解完成

NI LabVIEW2020破解版(附破解补丁)v20.0 免费版编程开发 / 1.86G
VC++(c语言编程软件)v6.0 中文版编程开发 / 52.5M
Redis Desktop Manager 2021v2021 中文版编程开发 / 32.5M
Unity3D下载v5.6.7 中文版编程开发 / 734.7M
KBlock(编程教育软件)v0.1.1 官方版编程开发 / 77.2M
SQLPrompt10(附注册激活码)v10.0.5 免费版编程开发 / 12.7M
JetBrains GoLand 2021(附破解补丁)v2021.1 免费版编程开发 / 362M
Altova XMLSpy(附注册码)v2018 汉化版编程开发 / 79.4M
Keil uVision5完美破解版(附注册机)v5.26 中文纪念版编程开发 / 285.4M
3D One AI(人工智能三维仿真软件)v1.2 免费版编程开发 / 1.08G
HMViewv4.04 官方版编程开发 / 859KB
Redis Desktop Manager 2021v2021 中文版编程开发 / 32.5M
SQLPrompt10(附注册激活码)v10.0.5 免费版编程开发 / 12.7M
Altova XMLSpy(附注册码)v2018 汉化版编程开发 / 79.4M
华为ensp模拟器v1.3.00.100 官方最新版编程开发 / 411.7M
慧编程mBlock5v5.3.0 官方版编程开发 / 241.7M
Keil uVision5完美破解版(附注册机)v5.26 中文纪念版编程开发 / 285.4M
Resource Hackerv5.1.8 绿色版编程开发 / 2.1M
Navicat15中文破解版(含注册码)v2020 最新版编程开发 / 30.5M
JetBrains GoLand 2021(附破解补丁)v2021.1 免费版编程开发 / 362M